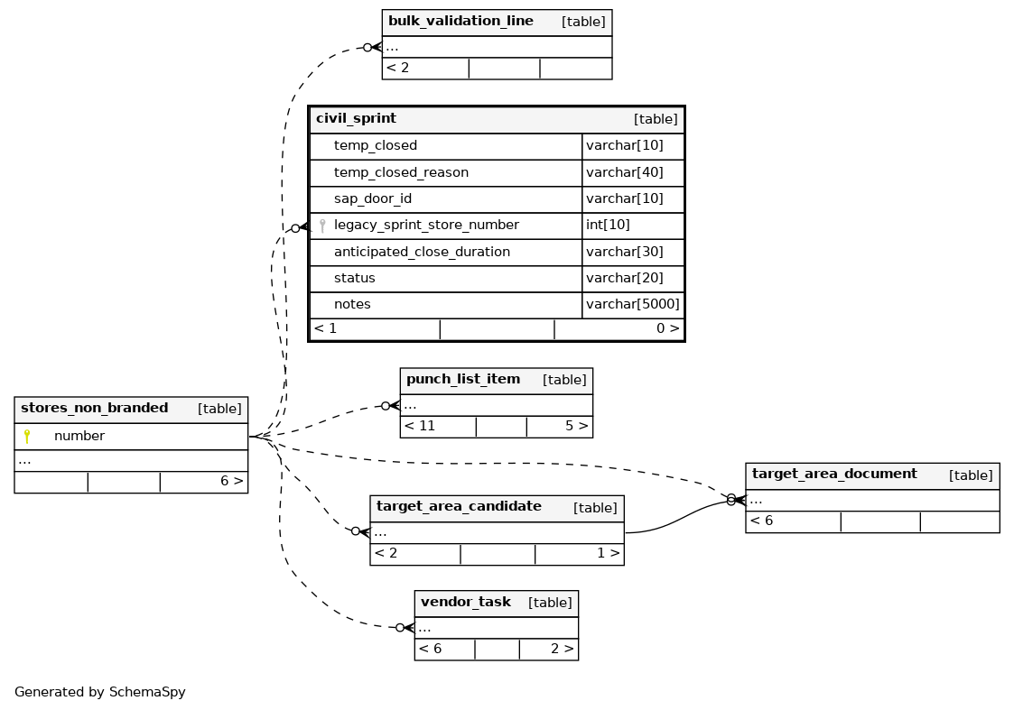
Columns
| Column | Type | Size | Nulls | Auto | Default | Children | Parents | Comments | |||
|---|---|---|---|---|---|---|---|---|---|---|---|
| temp_closed | VARCHAR | 10 |
|
|
|||||||
| temp_closed_reason | VARCHAR | 40 |
|
|
|||||||
| sap_door_id | VARCHAR | 10 |
|
|
|||||||
| legacy_sprint_store_number | INT | 10 | 0 |
|
|
||||||
| anticipated_close_duration | VARCHAR | 30 |
|
|
|||||||
| status | VARCHAR | 20 |
|
|
|||||||
| notes | VARCHAR | 5000 | null |
|
|


