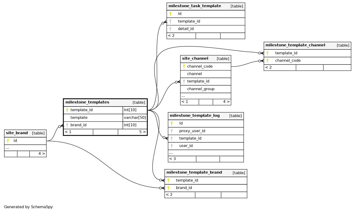
Columns
| Column | Type | Size | Nulls | Auto | Default | Children | Parents | Comments | |||||||||||||||
|---|---|---|---|---|---|---|---|---|---|---|---|---|---|---|---|---|---|---|---|---|---|---|---|
| template_id | INT | 10 | √ | null |
|
|
|||||||||||||||||
| template | VARCHAR | 50 | null |
|
|
||||||||||||||||||
| brand_id | INT | 10 | √ | null |
|
|
Indexes
| Constraint Name | Type | Sort | Column(s) |
|---|---|---|---|
| PRIMARY | Primary key | Asc | template_id |
| FK_3p9nwbb5mn5d7v3q6xc738ujp | Performance | Asc | brand_id |
| template | Must be unique | Asc | template |

