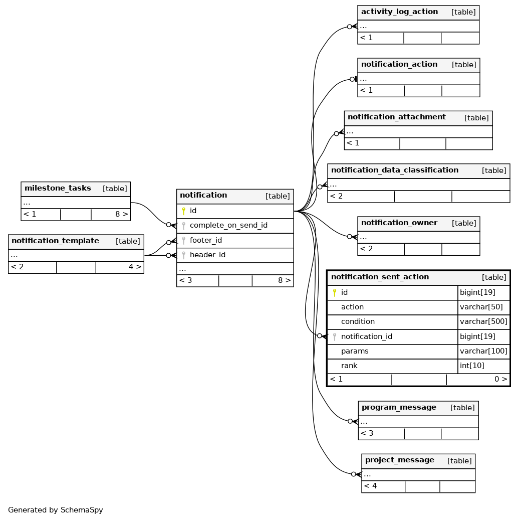
Columns
| Column | Type | Size | Nulls | Auto | Default | Children | Parents | Comments | |||
|---|---|---|---|---|---|---|---|---|---|---|---|
| id | BIGINT | 19 | √ | null |
|
|
|||||
| action | VARCHAR | 50 | null |
|
|
||||||
| condition | VARCHAR | 500 | √ | null |
|
|
|||||
| notification_id | BIGINT | 19 | null |
|
|
||||||
| params | VARCHAR | 100 | √ | null |
|
|
|||||
| rank | INT | 10 | null |
|
|
Indexes
| Constraint Name | Type | Sort | Column(s) |
|---|---|---|---|
| PRIMARY | Primary key | Asc | id |
| FK_7hr775by2ha5k2ykco652ub2f | Performance | Asc | notification_id |



