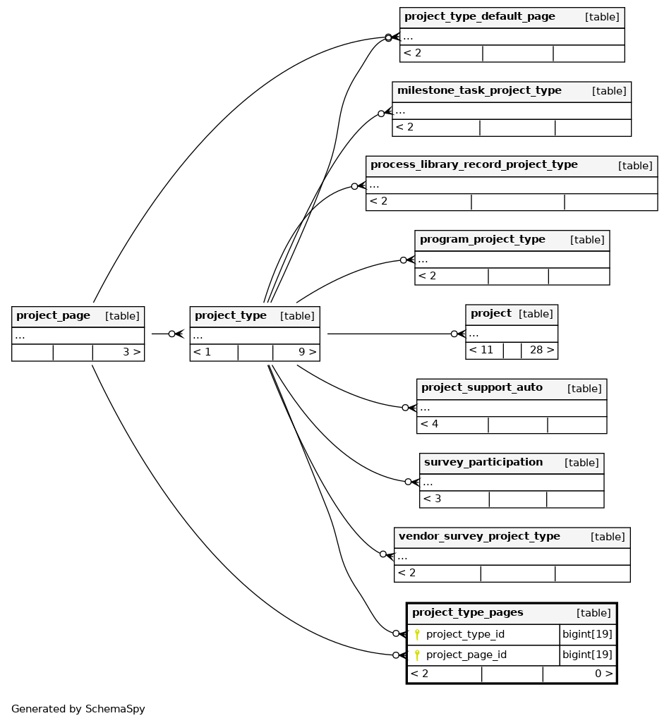
Columns
| Column | Type | Size | Nulls | Auto | Default | Children | Parents | Comments | |||
|---|---|---|---|---|---|---|---|---|---|---|---|
| project_type_id | BIGINT | 19 | null |
|
|
||||||
| project_page_id | BIGINT | 19 | null |
|
|
Indexes
| Constraint Name | Type | Sort | Column(s) |
|---|---|---|---|
| PRIMARY | Primary key | Asc/Asc | project_type_id + project_page_id |
| FKC4875F659C0630F6 | Performance | Asc | project_type_id |
| FKC4875F659EF7F4D6 | Performance | Asc | project_page_id |

