Columns
| Column | Type | Size | Nulls | Auto | Default | Children | Parents | Comments | |||
|---|---|---|---|---|---|---|---|---|---|---|---|
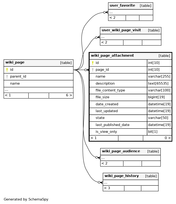
| id | INT | 10 | √ | null |
|
|
|||||
| page_id | INT | 10 | √ | null |
|
|
|||||
| name | VARCHAR | 255 | null |
|
|
||||||
| description | TEXT | 65535 | √ | null |
|
|
|||||
| file_content_type | VARCHAR | 100 | √ |
|
|
||||||
| file_size | BIGINT | 19 | √ | 0 |
|
|
|||||
| date_created | DATETIME | 19 | √ | null |
|
|
|||||
| last_updated | DATETIME | 19 | √ | null |
|
|
|||||
| state | VARCHAR | 50 | √ | null |
|
|
|||||
| last_published_date | DATETIME | 19 | √ | null |
|
|
|||||
| is_view_only | BIT | 1 | √ | null |
|
|
Indexes
| Constraint Name | Type | Sort | Column(s) |
|---|---|---|---|
| PRIMARY | Primary key | Asc | id |
| name | Must be unique | Asc/Asc | page_id + name |

